Skip to content

Account-Card-Model

Account / Card model for Wallet & Galileo

lithic1.png

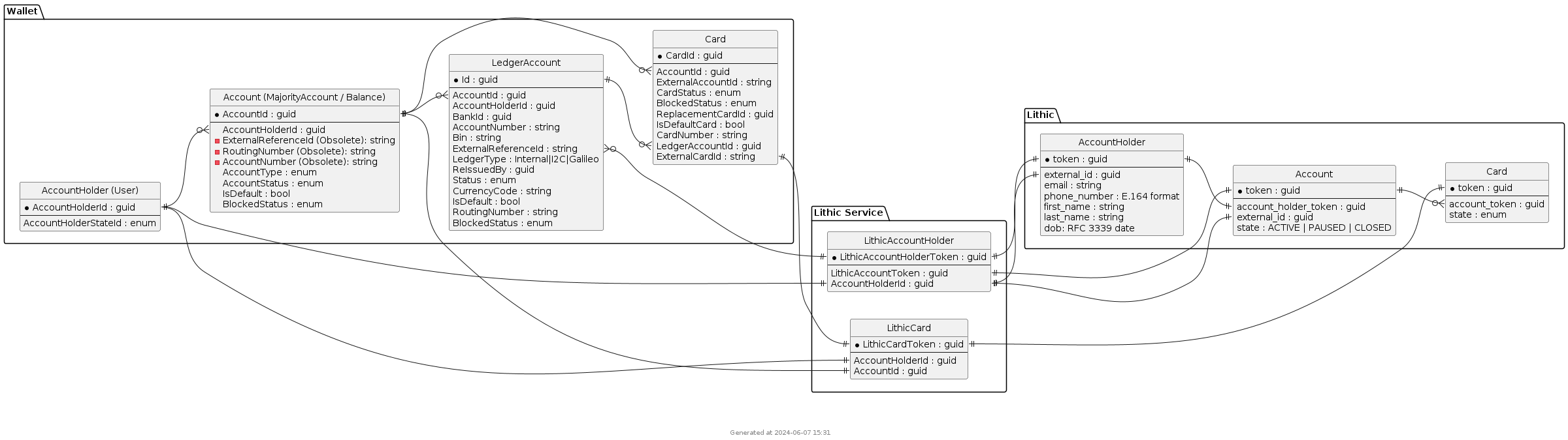
Account / Card model for Wallet & Lithic

lithic1.png